1、首先新建文件夹,用于存放网站程序

2、文件夹放好网站程序,安装过程中需要

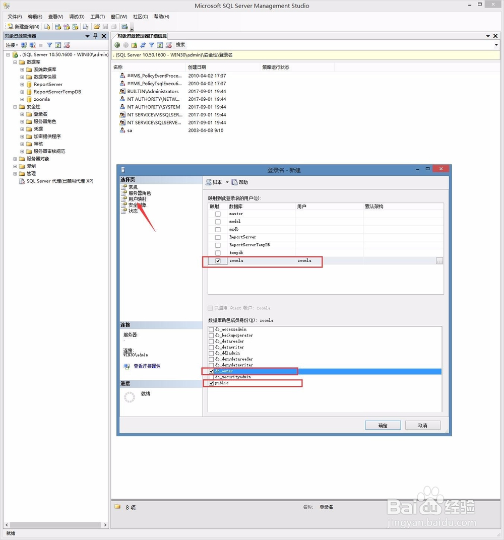
3、开始创建数据库,默认用mssql2008数据库为例,数据库名字及密艨位雅剖码可以自定义,我们用zoomla作为数据库名,在创建数据库中,恢复模式采用简单模式,为减少数据库负载。选择用户映射时,要按照图示来勾选相应选项。






4、运浜你渑婧营inetmgr,打开IIS管理器,新建站点,在新建站点中要注意应用程序池采用集成模式,基于.net4.0架构运行。打开IIS,选种网站,右键添加网站,输入相应网站名称,碚枞凇悄选择好之前添加的路径,设定好网站本地运行端口即可。点击浏览网站将进入下一步部署站点过程。



5、进入第一步确认许可协议,勾选同意后进入下一步

6、第二步:运行环境检测,全部打勾后即可进入下一步

7、第三步:配置数据库连接将此前建立好的数据库信息填写好后,进入下一步

8、第四步:配置网站信息填写好管理员密码后,即部署安装完成,在此步骤中,后台路径用户可自定义,为确保网站后台的隐私。

9、第五步:完成安装已经成功安装点此进入首页点击进入网站首页,整个部署过程完成,可以根据
